Burpsuite Target
Kali Linux의 기본적인 Web Application Analaysis 툴 인 Burpsuite에는 수많은 기능이 있습니다.
그중 Target에 대한 기본적인 포스팅을 해보려 합니다.
Burpsuite을 켜고, [Proxy]의 [Intercept]에서 인터셉트를 꺼주고, 네이버에 접속하면 다음과 같은 화면이 로딩됩니다.

단순히 네이버에 접속했을 뿐인데, www.naver.com을 제외한 네이버 쇼핑 광고, 등 다양한 사이트가 로딩되는 것을 확인할 수 있습니다.
이를 사이트맵이라고 합니다.
사이트맵은 쉽게 말해 웹 사이트의 설계도, 구조라고 볼 수 있습니다.
Target옵션에서 네이버 사이트에 대한 구조도 다음과 같이 확인할 수 있습니다.

만약 다른 네이버 외의 다른 사이트는 제외하고, 네이버에 관련된 사이트들만 보고 싶으면 어떻게 할까요?
www.naver.com에 오른쪽 클릭을 하고 Add to Scope를 해줍니다.

추가한 후 [Target]의 [Scope]에 가보면 네이버가 추가되었음을 볼 수 있습니다.

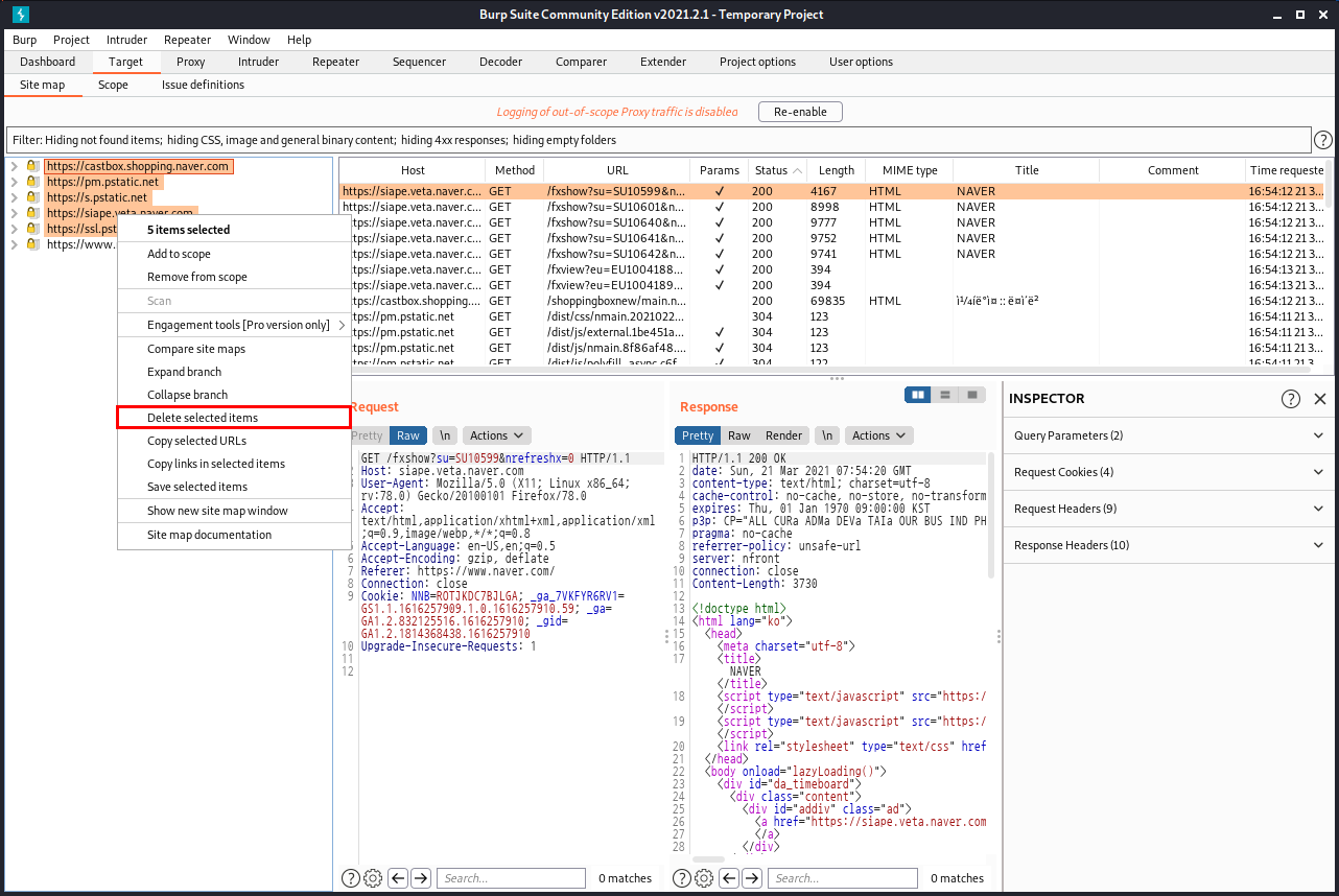
사이트 맵 목록에서 추가한 네이버를 제외하고 모두 제거해줍니다

[Proxy]의 [Options]로 가서 다음과 같이 옵션들을 체크해 줍니다.
다음 옵션들은 프록시가 인터셉트를 할 때, 클라이언트의 요청과 서버 측의 반응을 모두 인터셉트하고, "Is in target scope"를 활성화시켜주면서 저희가 Scope에 추가한 사이트만 인터셉트하겠다는 의미입니다.

그래서 이렇게 네이버가 아닌 유튜브를 들어가게 되면, Scope에 네이버만 추가되어있고 유튜브는 인터셉트를 안 하기 때문에 다음과 같이 사이트맵에 네이버만 뜨는 것을 볼 수 있습니다.

[Target]의 [Site Map] 외에도 [Proxy]의 [HTTP History] 부분을 보면 Scope에 추가한 네이버에 관한 클라이언트 측의 요청, 서버 측의 반응을 확인할 수 있고, 유튜브에 접속한다 하더라도 Scope에 추가되어 있지 않기 때문에 HTTP History에 뜨지 않는 것을 확인할 수 있습니다.

해당 사진은 Scope 외의 사이트들에 대해서도 HTTP History를 잡고 싶으면 [Re-enable]을 클릭해 Scope 외의 사이트 들에서도 요청과 반응을 확인할 수 있습니다.

'인터넷 보안 > Burpsuite' 카테고리의 다른 글
| [Kali] Kali Linux / Burp Suite Intruder 사용 방법 (0) | 2021.04.02 |
|---|---|
| [Kali] Kali Linux / Burp Suite Repeater 사용 방법 (0) | 2021.03.21 |
| [Kali] Kali Linux Burpsuite 사용방법 (1) | 2021.03.21 |
댓글